Instance Verification Kit (IVK)
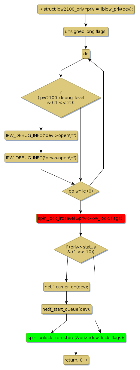
spin lock @ [157086+42+/linux-3.19-rc1/drivers/net/wireless/ipw2x00/ipw2100.c]
Instance Signature: low_lock
|
The Matching Pair Graph:
|
|
Function Name
|
Control Flow Graph (CFG)
|
Events Flow Graph (EFG)
|
Source Correspondence
|
|
ipw2100_open
|
|
|
[156944+12+/linux-3.19-rc1/drivers/net/wireless/ipw2x00/ipw2100.c]
|